My stuff

  • My Workflows

  • Liked Workflows

  • Following Workflows

Go to OpenArt main site
Upload workflow

MagauFaceSwap

5.0

0 reviews
1
937
306
1
Description

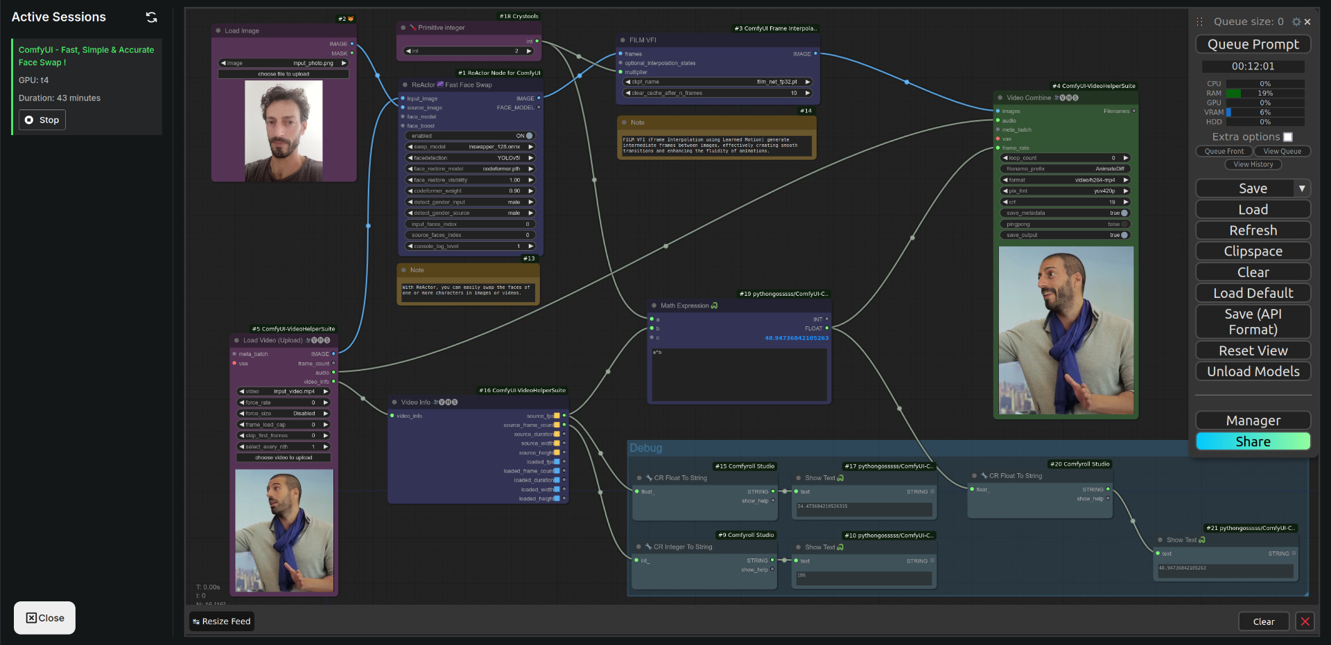
My intention was just to play around with the ComfyUI interface, by adding/removing a few nodes.

From the following Face Swap workflow:

In the end it made me possible to get a final result that I was not being able to achieve from the original workflow.

Discussion

(No comments yet)

Loading...

Author

2
583
1
2.2K

No reviews yet

  • - latest (a year ago)

Primitive Nodes (3)

Note (2)

Primitive integer [Crystools] (1)

Custom Nodes (13)

Comfyroll Studio

  • - CR Integer To String (1)

  • - CR Float To String (2)

ComfyUI

  • - LoadImage (1)

  • - VHS_VideoInfo (1)

  • - VHS_VideoCombine (1)

  • - VHS_LoadVideo (1)

  • - ShowText|pysssss (3)

  • - MathExpression|pysssss (1)

  • - ReActorFaceSwap (1)

Checkpoints (0)

LoRAs (0)