My stuff

  • My Workflows

  • Liked Workflows

  • Following Workflows

Go to OpenArt main site
Upload workflow

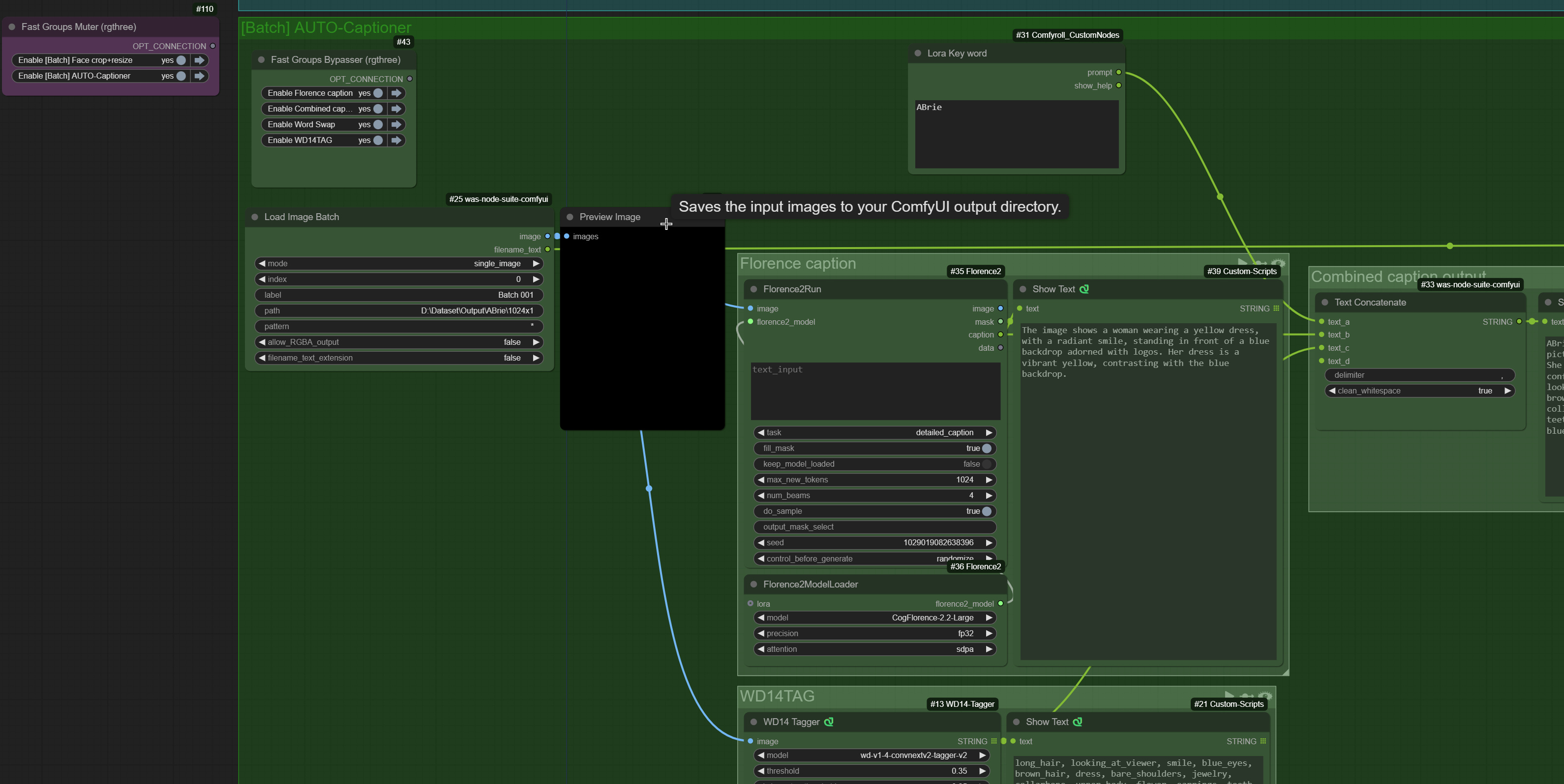
Lora - Face Auto-captions [crop-resize-interrogate]

5.0

0 reviews
9
3.0K
665
1
Description

Lora made with this workflow -  https://civitai.com/models/836518/alison-brie-flux1-d?modelVersionId=935921

                                                     https://civitai.com/models/844226?modelVersionId=944480

Discussion

(No comments yet)

Loading...

Author

15
16.5K
194
70.4K

No reviews yet

  • - latest (a year ago)

Primitive Nodes (4)

Fast Groups Bypasser (rgthree) (1)

Fast Groups Muter (rgthree) (1)

Florence2ModelLoader (1)

Florence2Run (1)

Custom Nodes (23)

Comfyroll Studio

  • - CR Text Replace (1)

  • - CR Save Text To File (1)

  • - CR Prompt Text (1)

ComfyUI

  • - PreviewImage (4)

  • - easy imageSize (3)

  • - WD14Tagger|pysssss (1)

  • - AutoCropFaces (1)

  • - ShowText|pysssss (5)

  • - ConstrainImage|pysssss (1)

  • - Text Concatenate (1)

  • - Load Image Batch (2)

  • - Image Save (1)

  • - VividSharpen (1)

Checkpoints (0)

LoRAs (0)