My stuff

  • My Workflows

  • Liked Workflows

  • Following Workflows

Go to OpenArt main site
Upload workflow

Photo Mosaic-ish Maker

5.0

0 reviews
6
1.8K
252
1
Description

What's this?

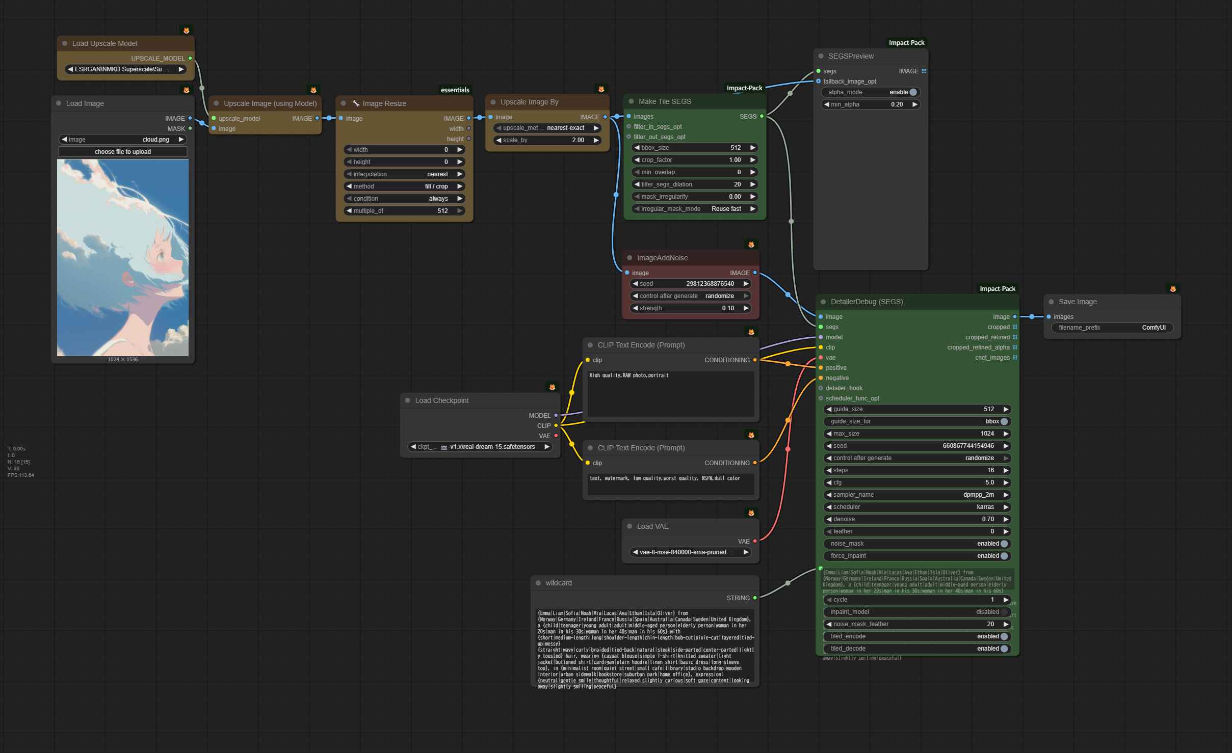
This workflow upscales and upscales and upscales your image into ultra-high resolution, then slices it into 512×512 tiles. Each tile is processed via image2image, resulting in a photomosaic-style output.

This is an old-school trick that's been around since the early days of Stable Diffusion. However, thanks to this brilliant ideaAdd pixel-space noise to improve your doodle-to-photo results” — we can now generate highly diverse outputs even with low denoise values.

Huge thanks to YentaMagenta for sharing the insight! ☺️

I’ve uploaded a sample of the generated output here. (⚠️ Please note: the file is 178MB.)


Workflow Summary

  • 🟨 Upscale the input image by 4× using an upscale model, then crop it so the resolution is a multiple of 512. After that, upscale it again by 2×. (Of course, feel free to go even bigger if your PC can handle it 🤤)
  • 🟥 Add noise — the only truly original part of this workflow — before feeding it into the image2image process.
  • 🟩 The rest of the workflow is quite similar to Ultimate SD Upscale, but without overlap or ControlNet Tile, to preserve the distinct tile boundaries.
  • 🟩 Add wildcards to apply a different prompt to each tile, enhancing variation and style diversity.
Discussion

(No comments yet)

Loading...

Author

33
65.2K
961
345.6K

No reviews yet

  • - latest (8 months ago)

Primitive Nodes (2)

ImageAddNoise (1)

PrimitiveNode (1)

Custom Nodes (13)

ComfyUI

  • - UpscaleModelLoader (1)

  • - CLIPTextEncode (2)

  • - ImageUpscaleWithModel (1)

  • - ImageScaleBy (1)

  • - VAELoader (1)

  • - SaveImage (1)

  • - LoadImage (1)

  • - CheckpointLoaderSimple (1)

ComfyUI Essentials

  • - ImageResize+ (1)

  • - SEGSPreview (1)

  • - ImpactMakeTileSEGS (1)

  • - DetailerForEachDebug (1)

Checkpoints (1)

📷-v1.x\real-dream-15.safetensors

LoRAs (0)