My stuff

  • My Workflows

  • Liked Workflows

  • Following Workflows

Go to OpenArt main site
Upload workflow

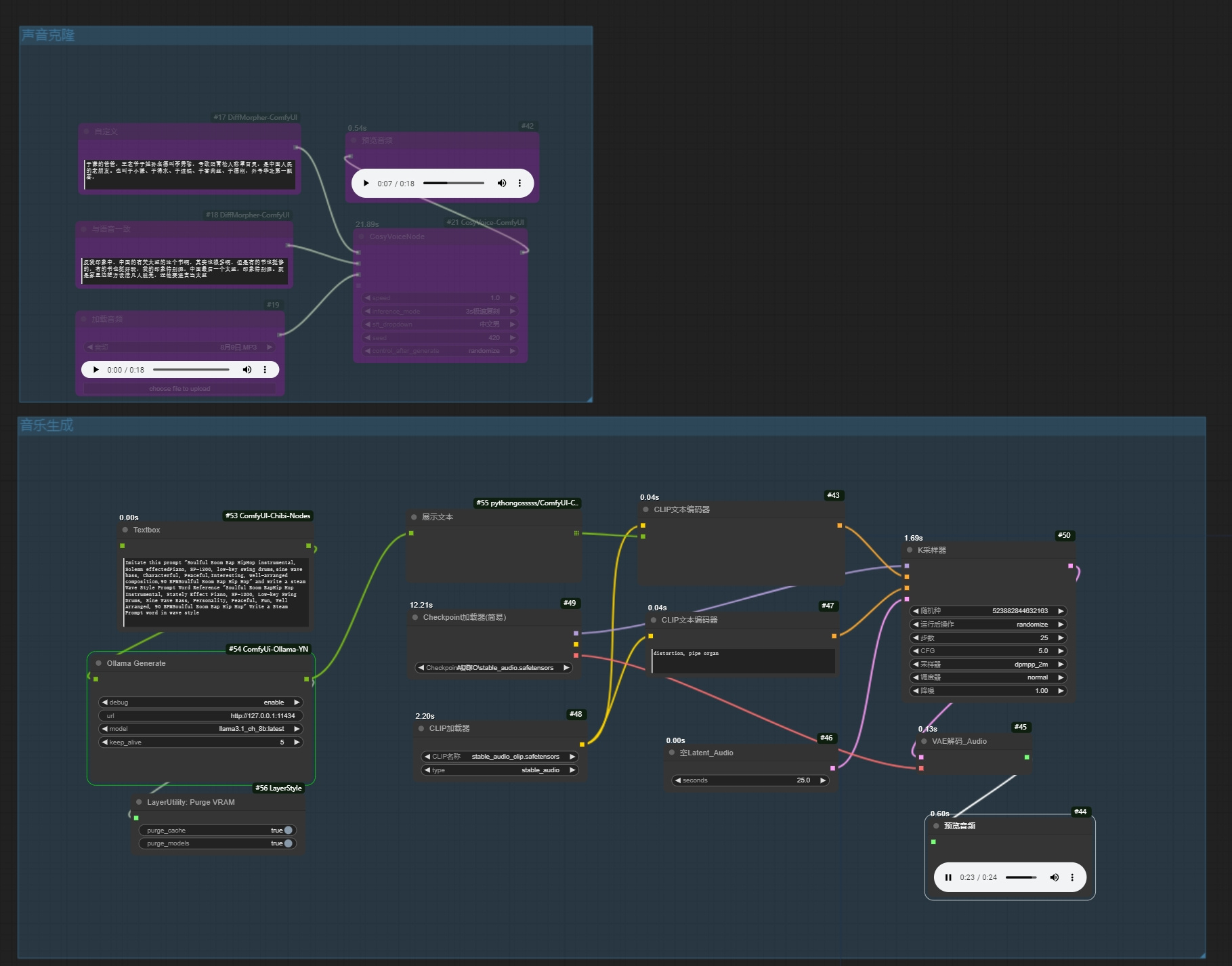
Sound cloning, simple workflow for music generation

5.0

0 reviews
10
3.4K
865
1
Description


Discussion

(No comments yet)

Loading...

Author

15
18.0K
219
71.8K

No reviews yet

  • - latest (a year ago)

Primitive Nodes (5)

CosyVoiceNode (1)

EmptyLatentAudio (1)

TextNode (2)

VAEDecodeAudio (1)

Custom Nodes (12)

Comfy-RVC

  • - PreviewAudio (2)

ComfyUI

  • - CLIPTextEncode (2)

  • - CheckpointLoaderSimple (1)

  • - KSampler (1)

  • - CLIPLoader (1)

  • - LayerUtility: PurgeVRAM (1)

  • - OllamaGenerate (1)

  • - LoadAudio (1)

  • - Textbox (1)

Checkpoints (1)

AUDIO\stable_audio.safetensors

LoRAs (0)