My stuff

  • My Workflows

  • Liked Workflows

  • Following Workflows

Go to OpenArt main site
Upload workflow

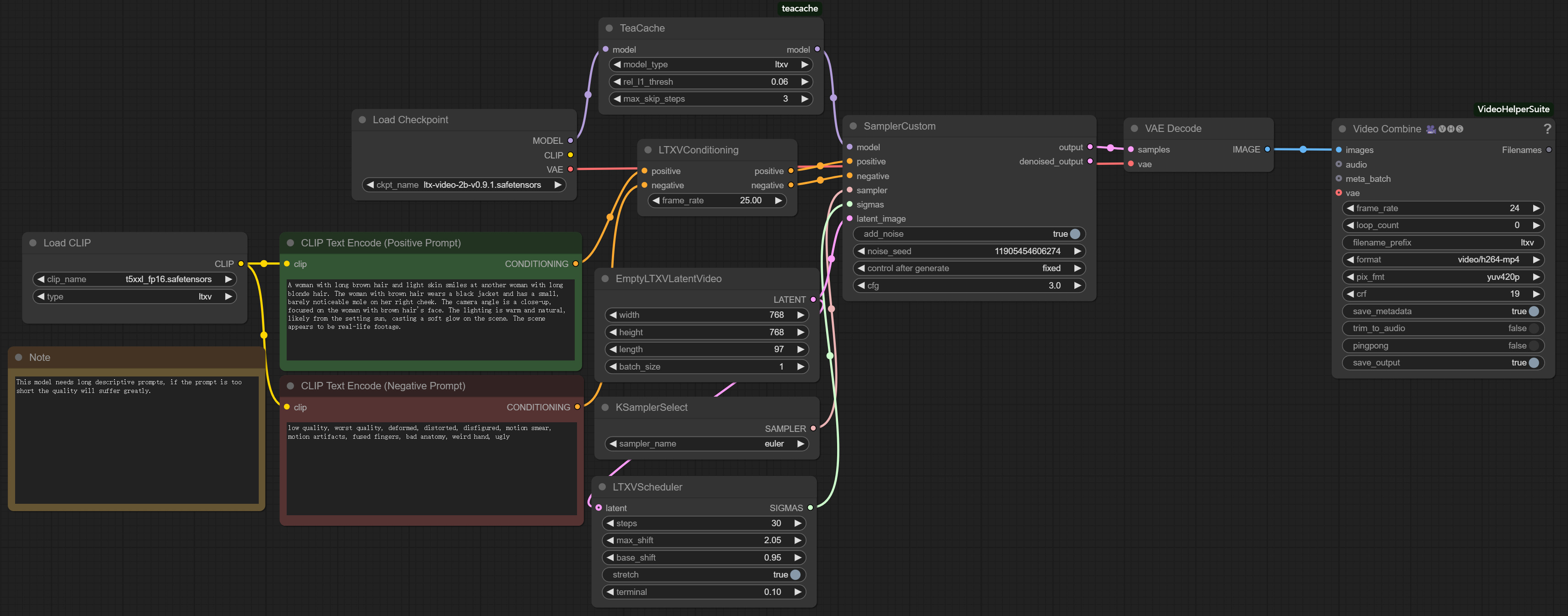
TeaCache for LTX-Video

5.0

0 reviews
4
3.2K
854
1
Description

TeaCache LTX-Video workflow, it can speedup video generation for LTX-Video:

  • It can achieve a 1.4x lossless speedup and a 1.7x speedup without much visual quality degradation.
  • Support Text to Video and Image to Video!
Discussion

(No comments yet)

Loading...

Author

9
5.4K
24
30.0K

No reviews yet

  • - latest (10 months ago)

  • - v20250120-035620

  • - v20250111-062611

Primitive Nodes (5)

EmptyLTXVLatentVideo (1)

LTXVConditioning (1)

LTXVScheduler (1)

Note (1)

TeaCache (1)

Custom Nodes (8)

ComfyUI

  • - CLIPTextEncode (2)

  • - KSamplerSelect (1)

  • - CLIPLoader (1)

  • - VAEDecode (1)

  • - SamplerCustom (1)

  • - CheckpointLoaderSimple (1)

ComfyUI-VideoHelperSuite

  • - VHS_VideoCombine (1)

Checkpoints (1)

ltx-video-2b-v0.9.1.safetensors

LoRAs (0)