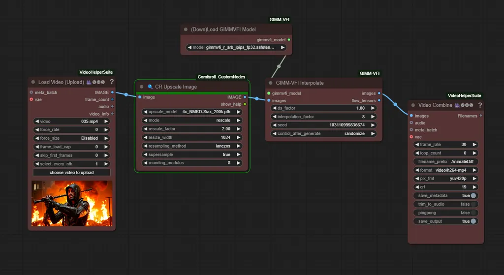
Upscaling video - on your device!
5.0
0 reviews3
1.7K
202
1
Description
What u need? A lot of RAM and VRAM.
Up to 64 GB RAM and 24 GB VRAM


and... a lot of time!
But it works!
Discussion
(No comments yet)
Loading...
Resources (1)
035.png (1.4 MB)
Reviews
No reviews yet
Versions (1)
- latest (8 months ago)
Node Details
Primitive Nodes (2)
DownloadAndLoadGIMMVFIModel (1)
GIMMVFI_interpolate (1)
Custom Nodes (3)
- CR Upscale Image (1)
- VHS_VideoCombine (1)
- VHS_LoadVideo (1)
Model Details
Checkpoints (0)
LoRAs (0)