My stuff

  • My Workflows

  • Liked Workflows

  • Following Workflows

Go to OpenArt main site
Upload workflow

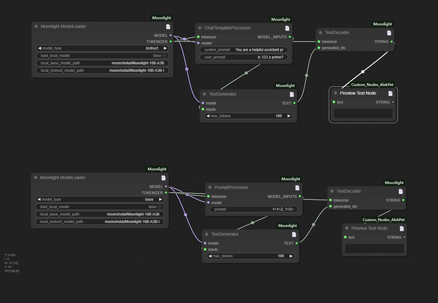
Moonlight base/instruct

5.0

0 reviews
0
720
89
1
Description

(No description provided)

Discussion

(No comments yet)

Loading...

Author

340
129.1K
864
526.8K

No reviews yet

  • - latest (10 months ago)

Primitive Nodes (6)

ChatTemplateProcessor (1)

MoonlightModelLoader (2)

PromptProcessor (1)

TextDecoder (2)

Custom Nodes (4)

AlekPet/ComfyUI_Custom_Nodes_AlekPet

  • - PreviewTextNode (2)

  • - TextGenerator (2)

Checkpoints (0)

LoRAs (0)