My stuff

  • My Workflows

  • Liked Workflows

  • Following Workflows

Go to OpenArt main site
Upload workflow

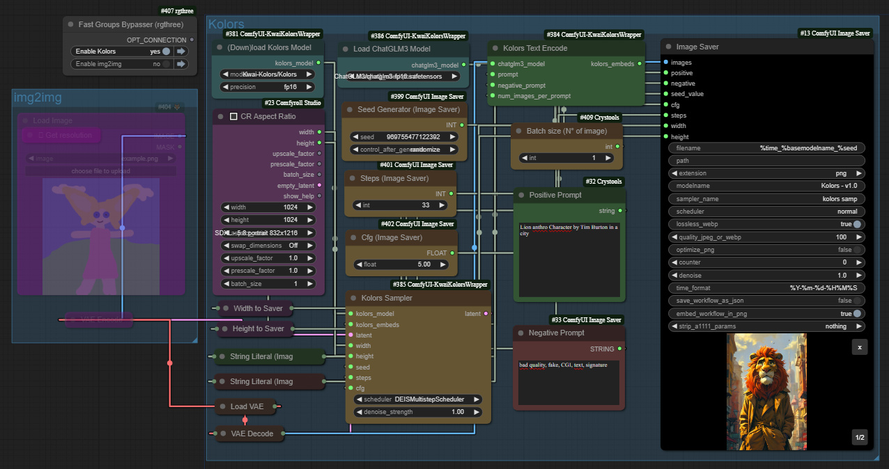
Kolors Basic Workflow (Civitai Friendly Metadata)

5.0

0 reviews
4
2.4K
482
1
Description

Basic Kolors flow with im2im and friendly civitai metadata


Note that the Kolors Model Name isn't recognise you still need to post directly to Kolors but the rest of the settings are there. (If you find a way to get the model name recognised please share !


Enjoy !


Have Fun !

Discussion

(No comments yet)

Loading...

Author

20
40.8K
496
174.7K

No reviews yet

  • - latest (a year ago)

Primitive Nodes (8)

DownloadAndLoadKolorsModel (1)

Fast Groups Bypasser (rgthree) (1)

Get resolution [Crystools] (1)

KolorsSampler (1)

KolorsTextEncode (1)

LoadChatGLM3 (1)

Primitive integer [Crystools] (1)

Primitive string multiline [Crystools] (1)

Custom Nodes (14)

Comfyroll Studio

  • - CR Aspect Ratio (1)

ComfyUI

  • - VAELoader (1)

  • - VAEDecode (1)

  • - LoadImage (1)

  • - VAEEncode (1)

  • - Width/Height Literal (Image Saver) (2)

  • - String Literal (Image Saver) (3)

  • - Float Literal (Image Saver) (1)

  • - Int Literal (Image Saver) (1)

  • - Seed Generator (Image Saver) (1)

  • - Image Saver (1)

Checkpoints (0)

LoRAs (0)