My stuff

  • My Workflows

  • Liked Workflows

  • Following Workflows

Go to OpenArt main site
Upload workflow

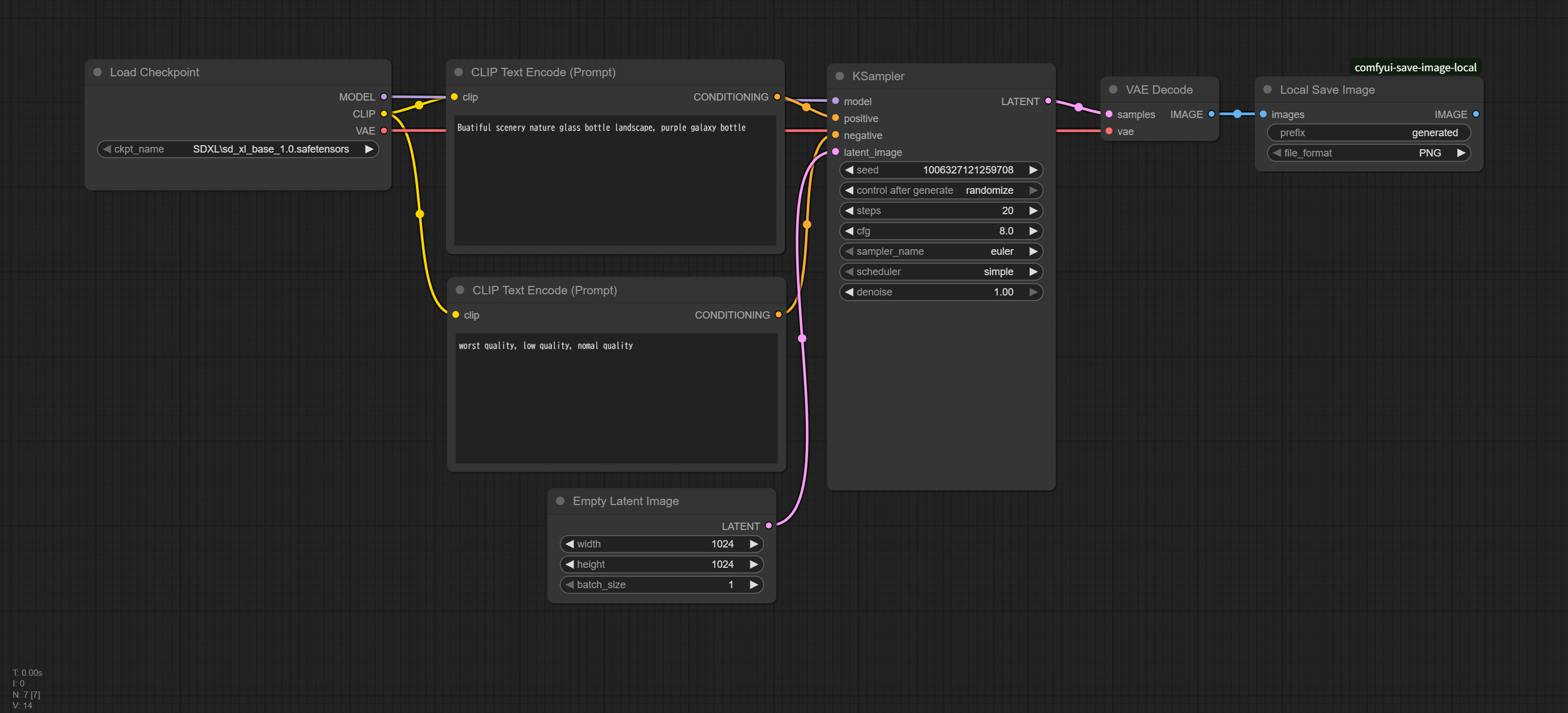
ConfyUI Test Workflow

5.0

0 reviews
0
316
38
0
Description
This workflow is a standard workflow and is for trial sharing.
Discussion

(No comments yet)

Loading...

Author

1
38
0
318

No reviews yet

  • - latest (5 months ago)

Primitive Nodes (1)

Local Save (1)

Custom Nodes (6)

ComfyUI

  • - CLIPTextEncode (2)

  • - KSampler (1)

  • - VAEDecode (1)

  • - EmptyLatentImage (1)

  • - CheckpointLoaderSimple (1)

Checkpoints (1)

SDXL\sd_xl_base_1.0.safetensors

LoRAs (0)