My stuff

  • My Workflows

  • Liked Workflows

  • Following Workflows

Go to OpenArt main site
Upload workflow

SmartUpscaler for FLUX.1 [2Pass-Upscaler]

5.0

0 reviews
32
7.1K
2.8K
5
Description

   This workflow designed to restore, upscale and color fix low resolution realistic images and portraits (blury and non-blurry aswell) using FLUX.1 models. Allows you to output 4Megapixel+ images.

Important Usage notes:

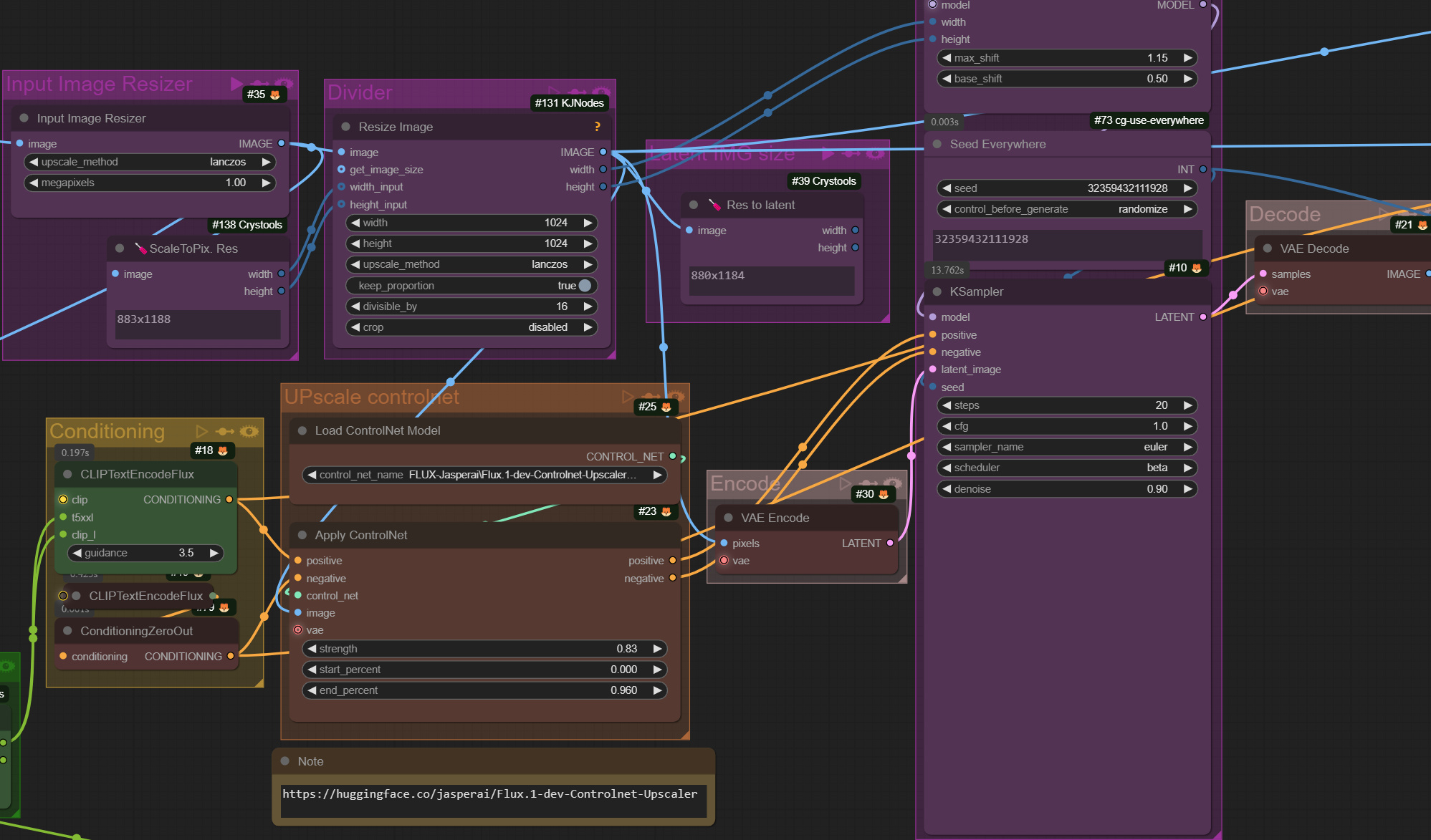
https://huggingface.co/jasperai/Flux.1-dev-Controlnet-Upscaler
   By default any image you load (even 256x256 image) will be resized to match 1Megapixel, which is base resolution for FLUX.1 model. This setting can be altered in - "Image Input Resizer" nodes. After that, this resized image will be upscaled by whichever value you have in Ultimate SD Upsacle node.
   Prompt is not mandatory, but can help if you get unstable results, as well as denoise values.
   You can still use value "Image Upscale_by = 1", in that case upscaler will act as an image refiner.

   For celebrity images it's better to use celebrity designated Lora to preserve accurate facial features.

   Thumbnail img Lora -  https://civitai.com/models/844226/lea-seydoux-2014-2018-flux1d

You can also try out this workflow as an AI-app:

https://www.seaart.ai/workFlowAppDetail/cti9f9le878c73dh27ig

Discussion

(No comments yet)

Loading...

Author

15
15.9K
179
63.2K

No reviews yet

  • - latest (10 months ago)

Primitive Nodes (28)

Anything Everywhere3 (2)

CLIPTextEncodeFlux (2)

DownloadAndLoadFlorence2Model (1)

DualCLIPLoaderGGUF (1)

Fast Groups Bypasser (rgthree) (4)

Fast Groups Muter (rgthree) (1)

Florence2Run (1)

Get resolution [Crystools] (3)

Image Comparer (rgthree) (1)

Image Inset Crop (rgthree) (1)

Load image with metadata [Crystools] (1)

ModelSamplingFlux (1)

Note (3)

OverrideCLIPDevice (2)

Power Lora Loader (rgthree) (2)

Preview from metadata [Crystools] (1)

UnetLoaderGGUF (1)

Custom Nodes (25)

Comfyroll Studio

  • - CR Prompt Text (1)

  • - CR Image Input Switch (1)

  • - CR Text Input Switch (1)

ComfyUI

  • - ControlNetApplyAdvanced (1)

  • - SaveImage (1)

  • - ConditioningZeroOut (1)

  • - VAELoader (2)

  • - VAEEncode (1)

  • - ControlNetLoader (1)

  • - VAEDecode (1)

  • - KSampler (1)

  • - UNETLoader (1)

  • - DualCLIPLoader (1)

  • - PreviewImage (1)

  • - LoadImage (1)

  • - ImageScaleToTotalPixels (1)

  • - easy imageSize (1)

  • - ImageResizeKJ (1)

  • - ColorMatch (1)

  • - UltimateSDUpscale (1)

  • - Seed Everywhere (1)

  • - Upscale Model Loader (1)

Checkpoints (0)

LoRAs (0)