My stuff

  • My Workflows

  • Liked Workflows

  • Following Workflows

Go to OpenArt main site
Upload workflow

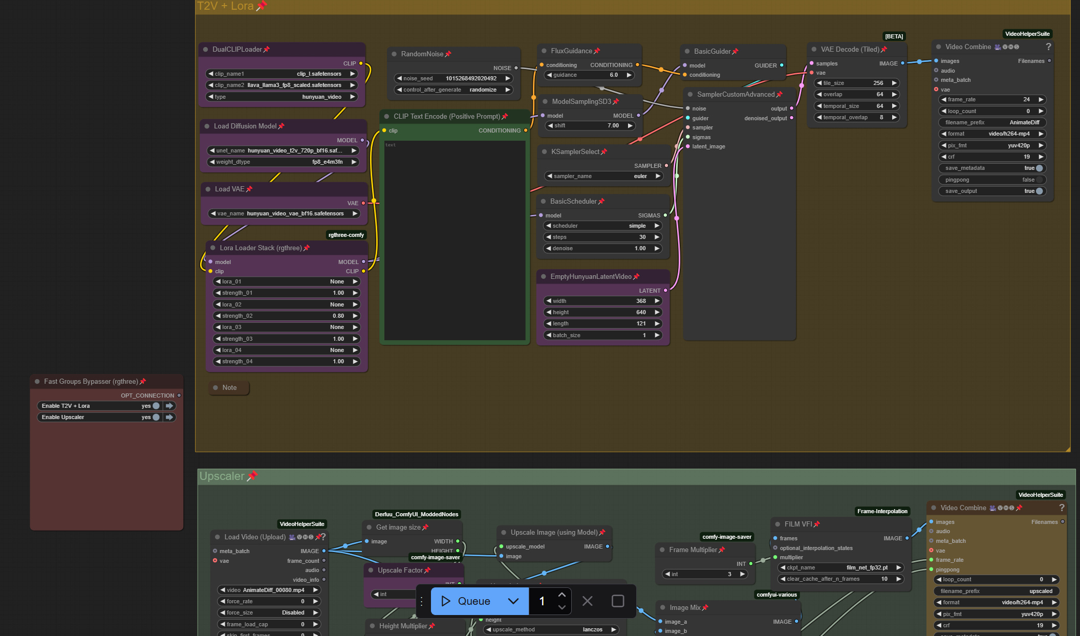
Hunyuan text2video workflow with multiple LORAs + video upscaler

5.0

0 reviews
5
5.1K
2.4K
1
Description


Discussion

(No comments yet)

Loading...

Author

6
23.5K
80
54.6K
    Снимок экрана 2025-02-26 101151.png (487.8 kB)

No reviews yet

  • - latest (10 months ago)

Primitive Nodes (11)

DF_Get_image_size (1)

EmptyHunyuanLatentVideo (1)

Fast Groups Bypasser (rgthree) (1)

FluxGuidance (1)

JWIntegerMul (2)

Lora Loader Stack (rgthree) (1)

ModelSamplingSD3 (1)

Note (1)

Primitive boolean [Crystools] (1)

Reroute (1)

Custom Nodes (22)

ComfyUI

  • - DualCLIPLoader (1)

  • - UNETLoader (1)

  • - VAELoader (1)

  • - RandomNoise (1)

  • - KSamplerSelect (1)

  • - BasicGuider (1)

  • - BasicScheduler (1)

  • - SamplerCustomAdvanced (1)

  • - VAEDecodeTiled (1)

  • - ImageUpscaleWithModel (1)

  • - ImageScale (2)

  • - UpscaleModelLoader (1)

  • - CLIPTextEncode (1)

ComfyUI Frame Interpolation

  • - FILM VFI (1)

  • - VHS_LoadVideo (1)

  • - VHS_VideoCombine (2)

  • - Float Input [Dream] (1)

Checkpoints (0)

LoRAs (0)