My stuff

  • My Workflows

  • Liked Workflows

  • Following Workflows

Go to OpenArt main site
Upload workflow

Comfyroll Studio - Graphics Demo 3

5.0

1 reviews
8
4.7K
665
1
Description

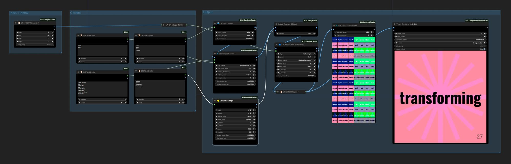
🧩 Comfyroll Studio

Demo 3 - Text Cyclers

This workflow creates animated text on a colored background with various shapes. The text, shapes and background colors are scheduled using text cyclers.

The demo also demonstrates the use of List nodes to produce the video in a single batch.

πŸ‘ΎπŸ‘ΎπŸ‘Ύ

This demo uses the latest nodes, so you may need to update for Comfyroll Studio custom nodes to find any missing nodes. You will need at least v1.60.

πŸ‘ΎπŸ‘ΎπŸ‘Ύ

Hope you learn lots from this workflow. Please leave a heart or some stars if you like my workflows!

Suzie πŸ’›

https://twitter.com/Akatsuzi_AI

Discussion

(No comments yet)

Loading...

Author

20
31.6K
848
215.0K

No reviews yet

  • - latest (2 years ago)

Primitive Nodes (0)

Custom Nodes (14)

Comfyroll Studio

  • - CR Integer Range List (1)

  • - CR Thumbnail Preview (1)

  • - CR Draw Shape (1)

  • - CR Color Panel (1)

  • - CR Integer To String (1)

  • - CR Simple Text Watermark (1)

  • - CR Batch Images From List (1)

  • - CR Simple Banner (1)

  • - CR Text Cycler (4)

  • - VHS_VideoCombine (1)

  • - ImageOverlay (1)

Checkpoints (0)

LoRAs (0)