Automatic Translate & Beautify Prompt & FaceDetailer & UltimateSDUpscale
5.0
0 reviewsDescription
1. Translate node: translate your own native language to English. Chinese, Korean, Japanese, English or other languages.



2. One button Prompt: add & beautify you Prompt.

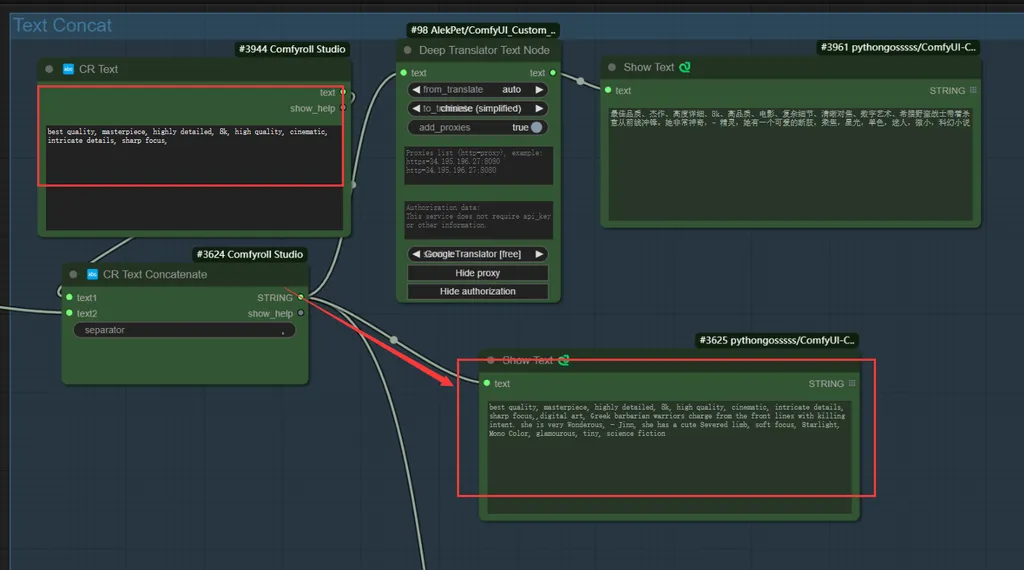
3. Text concat: concat extra prompt you provide and send out the final prompt to ksampler.

4. Face detailer: detect face and enhance face.

5. UltimateSDUpscale: upscale the image.

6. Image compare:

Discussion
(No comments yet)
Loading...
Resources (1)
Reviews
No reviews yet
Versions (1)
- latest (a year ago)
Node Details
Primitive Nodes (8)
Image Comparer (rgthree) (4)
Note (4)
Custom Nodes (45)
- BNK_CLIPTextEncodeAdvanced (2)
- DeepTranslatorTextNode (3)
- CR Text (3)
- CR Text Concatenate (1)
ComfyUI
- LoraLoader (3)
- SaveImage (2)
- UpscaleModelLoader (2)
- PreviewImage (5)
- MaskToImage (1)
- CLIPSetLastLayer (1)
- VAEDecode (1)
- CheckpointLoaderSimple (1)
- FreeU_V2 (1)
- FromBasicPipe (1)
- ToBasicPipe (1)
- UltralyticsDetectorProvider (1)
- FaceDetailer (1)
- ImpactSimpleDetectorSEGS (1)
- SEGSPaste (1)
- KSampler //Inspire (1)
- BNK_NoisyLatentImage (1)
- Automatic CFG (1)
- OneButtonPrompt (1)
- ShowText|pysssss (5)
- UltimateSDUpscale (2)
- Image Filter Adjustments (2)
Model Details
Checkpoints (1)
zavychromaxl_v70.safetensors
LoRAs (3)
add-detail-xl.safetensors
sd_xl_offset_example-lora_1.0.safetensors
xl_more_art-full_v1.safetensors