My stuff

  • My Workflows

  • Liked Workflows

  • Following Workflows

Go to OpenArt main site
Upload workflow

Fisher-FLUX lora block weight test v1.0

5.0

0 reviews
4
4.7K
568
1
Description

# 一句话说明:

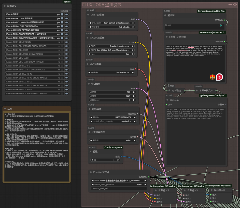
- 这个工作流主要用于测试 FLUX LORA 的各层的权重对出图的影响,暂时替代没有分层分析时XYZ测试的不便;


# 使用说明:

- 绝大部分需要调节的参数都集中在了 ~FLUX LORA 通用设置~ 模块中,使用时仅需加载需要测试的lora即可;

- 提示词部分分为~触发词~和~内容~两个部分,便于测试同一个 LORA 在保持触发词不变的情况下更换出图内容;

- 在左侧开关组打开对应的开关即可测试相应的内容,运行模块和演示模块是分别的两个组,需要同时打开或关闭;


# 建议使用流程:

- 首先,仅开启前三个组测试 LORA 的有效性;(这部分主要用于测试自己炼的 LORA)

- 确认 LORA 有效后,可开启~分层权重预设~与~分层权重预设对比~这两个组,可以对各个分层出图效果做粗略的对比;

- 如需更细致的对比,则需将所有开关全部打开;(由于出图数量多,所以也最慢)

- 最后,如果还需要测试保留对应分层的出图效果的话,可以将~手动设置~组打开并填写对应的层级权重;


# 默认参数:

- 大模型为 FLUX schnell fp8,对应的步数仅4步,为了快速测试每个块的权重(Block weight)对图像的影响,所以默认追求速度而非出图质量,可自行调整;

- 默认的 LORA 权重和 CLIP 权重都为1,分散于每个 LORA 加载器中,不易修改;

- 出图尺寸为 768*1024,采样器为 euler,调度器为 beta,调度器同样分散于每个 LORA 加载器中,不易修改;


# 特别注意:

- 由于每张图都是独立的,还没有做到类似XYZ测试的整体图片合并效果,所以本工作流里只接入了~预览图像~的节点,如需保存图片可自行加入~保存图像~节点,或直接导出~工作流图像~

- inspire LoRA分层这个节点中默认设置位数标注可能是有BUG,实际数层数的时候多出来一个,于是参考 KJnote 的~flux block lora select 对标注进行了矫正。


In English(Translated by Google):

# One sentence description:

- This workflow is mainly used to test the impact of the weight of each layer of FLUX LORA on the plot, and temporarily replaces the inconvenience of XYZ testing when there is no layered analysis;


# Instructions for use:

- Most of the parameters that need to be adjusted are concentrated in the ~FLUX LORA general settings~ module. When using it, you only need to load the lora that needs to be tested;

- The prompt word part is divided into two parts: ~trigger word~ and ~content~, which is convenient for testing the same LORA to change the picture content while keeping the trigger word unchanged;

- Turn on the corresponding switch in the switch group on the left to test the corresponding content. The running module and the demonstration module are two separate groups and need to be turned on or off at the same time;


# Recommended usage process:

- First, only open the first three groups to test the effectiveness of LORA; (this part is mainly used to test your own LORA)

- After confirming that LORA is valid, you can open the two groups ~Layered Weight Preset~ and ~Layered Weight Preset Comparison~ to make a rough comparison of the rendering effects of each layer;

- If you need a more detailed comparison, you need to turn on all the switches; (due to the large number of pictures, it is also the slowest)

- Finally, if you still need to test the rendering effect of retaining the corresponding layers, you can open the ~Manual Settings~ group and fill in the corresponding layer weights;


#Default parameters:

- The large model is FLUX schnell fp8, and the corresponding number of steps is only 4. In order to quickly test the impact of the weight of each block (Block weight) on the image, the default is to pursue speed rather than image quality. You can adjust it yourself;

- The default LORA weight and CLIP weight are both 1, which are scattered in each LORA loader and are not easy to modify;

- The image size is 768*1024, the sampler is euler, and the scheduler is beta. The scheduler is also scattered in each LORA loader and is not easy to modify;


# Special attention:

- Since each picture is independent, the overall picture merging effect similar to the XYZ test has not yet been achieved, so this workflow only has the node of ~Preview Image~. If you need to save the picture, you can add ~Save Image~ by yourself. Node, or directly export ~workflow image~

- Inspire The default setting of the number of digits in the LoRA layered node may have a bug. When the number of layers is actually counted, there is one more. Therefore, the annotation was corrected by referring to KJnote's ~flux block lora select.


Discussion

(No comments yet)

Loading...

Author

1
543
4
4.6K

No reviews yet

  • - latest (a year ago)

Primitive Nodes (210)

Anything Everywhere3 (3)

DF_Text_Box (58)

Fast Groups Bypasser (rgthree) (1)

FluxGuidance (69)

Image Comparer (rgthree) (2)

JWStringMultiline (1)

Label (rgthree) (74)

Note (1)

PrimitiveNode (1)

Custom Nodes (556)

Comfyroll Studio

  • - CR Text Concatenate (1)

ComfyUI

  • - PreviewImage (76)

  • - DualCLIPLoader (1)

  • - VAELoader (1)

  • - EmptyLatentImage (1)

  • - RandomNoise (1)

  • - KSamplerSelect (1)

  • - BasicGuider (69)

  • - BasicScheduler (69)

  • - CLIPTextEncode (69)

  • - SamplerCustomAdvanced (69)

  • - VAEDecode (69)

  • - UNETLoader (1)

  • - easy convertAnything (57)

  • - easy int (1)

  • - LoraLoaderBlockWeight //Inspire (68)

  • - String to Text (1)

Checkpoints (0)

LoRAs (68)

FLUX\4mei_v1.safetensors

FLUX\水墨融合风格效果强化F.1.1_1.0.safetensors