My stuff

  • My Workflows

  • Liked Workflows

  • Following Workflows

Go to OpenArt main site
Upload workflow

FLUX-Advanced-Img2Img workflow for Reference Inversion [Ref2Img]-[Rectified Flow]-[RF inversion]

5.0

0 reviews
26
12.7K
2.5K
2
Description


This is an Advanced Img2Img workflow for ComfyUI based on google's rectified flow inversion. It allows you to change your image, transfer style, inpaint, face swap etc... only by using prompts. No manual inpainting and controlnets.

To simplify: imagine basic img2img workflow, where you send input image -> make random noise from it -> send it to sampler and get output image, but in that case you can control what kind of noise you are getting from input image, depending on your settings. For instance, you can change either, part of image(inpainting) or transfer image style(ip-adapter).    

So it looks like this: input image -> unsample image to noise (with additional "textual attention mask" a.k.a  prompt input for img2noise unsampler. It should work good enough even without prompt, but you can specify what part of image you want to get "masked" for denoising) -> noise from unsampler  goes to the sampler and you get output image edited with unsampled noise.

In other words it's almost like basic img2img wflow, but with additional "unsampling" step that provides more controled noise. [input image->unsampler(with optional prompt)->sampler(with standart prompt)->output image]

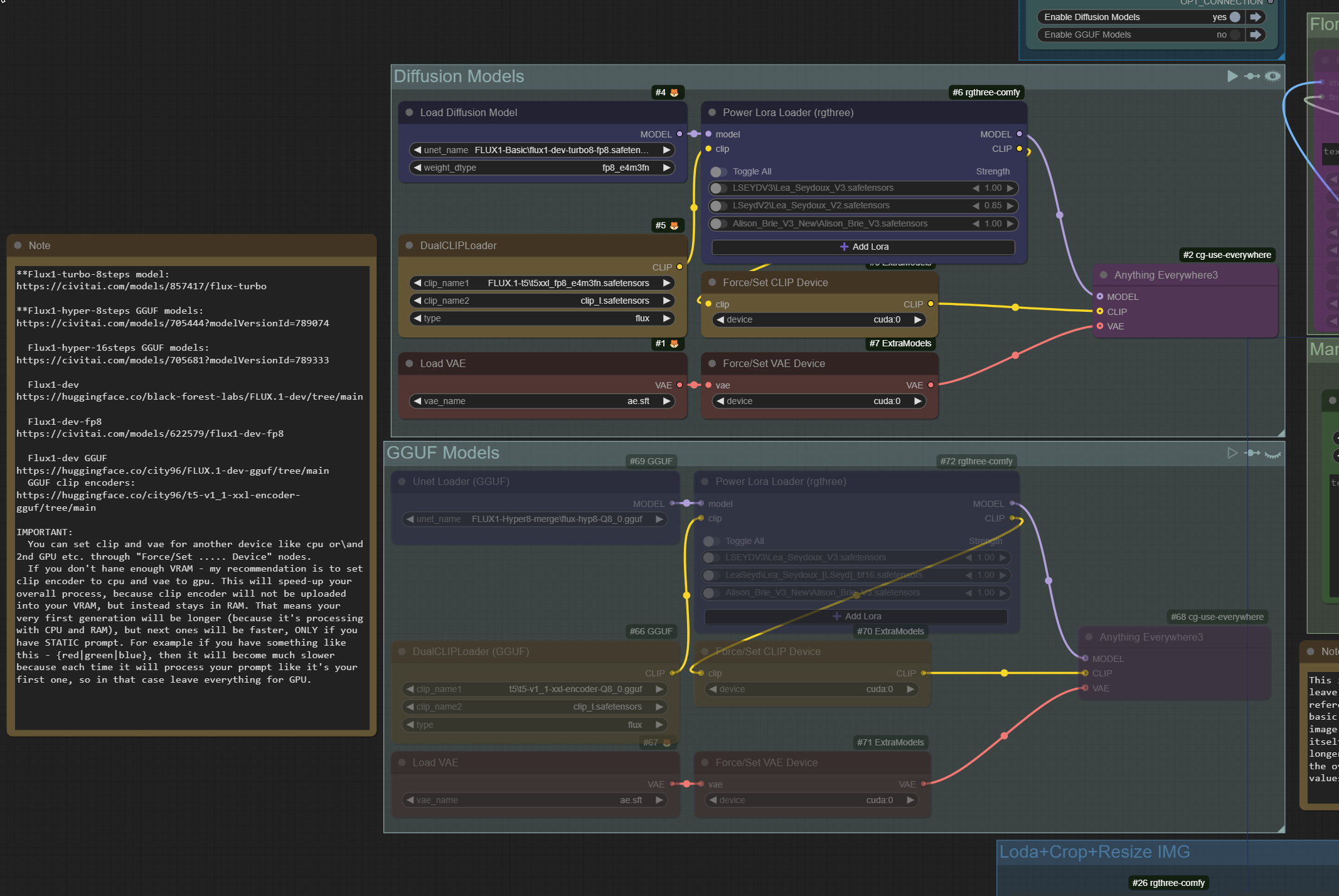
I recommend to use Hyper and Turbo merged models or loras of Flux, so instead of 28*2 steps you can do 12*2 with similar quiality.


https://github.com/logtd/ComfyUI-Fluxtapoz

https://rf-inversion.github.io/

used loras:

https://civitai.com/models/836518/alison-brie-2010-2014-flux1-d

https://civitai.com/models/844226/lea-seydoux-2014-2018-flux1d

More instructions provided in the workflow itself.



Discussion

(No comments yet)

Loading...

Author

15
16.5K
194
70.0K

No reviews yet

  • - latest (a year ago)

  • - v20241024-225423

Primitive Nodes (35)

Anything Everywhere3 (2)

DownloadAndLoadFlorence2Model (1)

DualCLIPLoaderGGUF (1)

Fast Groups Bypasser (rgthree) (2)

Fast Groups Muter (rgthree) (1)

Florence2Run (1)

FluxDeGuidance (2)

FluxForwardODESampler (1)

FluxReverseODESampler (1)

Image Comparer (rgthree) (1)

Image Inset Crop (rgthree) (1)

InFluxModelSamplingPred (1)

Load image with metadata [Crystools] (1)

Note (9)

OutFluxModelSamplingPred (1)

OverrideCLIPDevice (2)

OverrideVAEDevice (2)

Power Lora Loader (rgthree) (2)

Preview from metadata [Crystools] (1)

UnetLoaderGGUF (1)

iToolsPromptStylerExtra (1)

Custom Nodes (47)

Comfyroll Studio

  • - CR Simple Image Compare (1)

  • - CR Text Input Switch (1)

ComfyUI

  • - VAELoader (2)

  • - DisableNoise (2)

  • - SamplerCustomAdvanced (2)

  • - SaveImage (2)

  • - PreviewImage (3)

  • - ConditioningZeroOut (2)

  • - ControlNetLoader (2)

  • - ControlNetApplyAdvanced (2)

  • - VAEEncode (1)

  • - RepeatLatentBatch (1)

  • - BasicScheduler (2)

  • - BasicGuider (2)

  • - ImageScaleToTotalPixels (1)

  • - VAEDecode (1)

  • - FlipSigmas (1)

  • - DualCLIPLoader (1)

  • - UNETLoader (1)

  • - easy imageSize (5)

  • - PromptBuilder //Inspire (1)

  • - AIO_Preprocessor (2)

  • - INTConstant (3)

  • - ImageResizeKJ (1)

  • - Seed Everywhere (1)

  • - Text to Conditioning (2)

Checkpoints (0)

LoRAs (0)