My stuff

  • My Workflows

  • Liked Workflows

  • Following Workflows

Go to OpenArt main site
Upload workflow

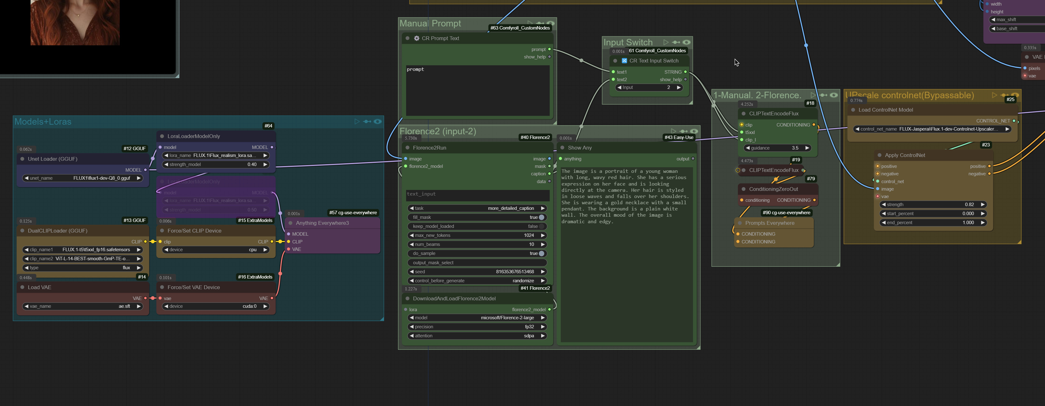
FLUX-2Pass Upscaler. ControlNet + SD UPscale-V.2

5.0

0 reviews
15
5.5K
1.4K
1
Description

Just a basic FLUX upscale workflow with CNet upscaler and SD upscale, also includs Lora node and Florence2 prompter.

   V2-Added cropping + resize  for img2img and CNet.

   Metadate viewer.

   Lora nodes.

   Input switch for prompts - (manual\florence2)


https://huggingface.co/jasperai/Flux.1-dev-Controlnet-Upscaler


Updated and refined version: https://openart.ai/workflows/dconcorde/smartupscaler-for-flux1/5puzbkCkxxRMJBsQhHDv

You can try out this workflow as an AI-app: https://www.seaart.ai/workFlowAppDetail/cti9f9le878c73dh27ig

Discussion

(No comments yet)

Loading...

Author

15
17.1K
196
76.3K
    ComfyUI_01145_.png (3.9 MB)

No reviews yet

  • - latest (a year ago)

  • - v20240929-225206

Primitive Nodes (28)

Anything Everywhere3 (1)

CLIPTextEncodeFlux (2)

DownloadAndLoadFlorence2Model (1)

DualCLIPLoaderGGUF (1)

Florence2Run (1)

Get resolution [Crystools] (9)

Image Comparer (rgthree) (3)

Image Inset Crop (rgthree) (1)

Load image with metadata [Crystools] (1)

ModelSamplingFlux (1)

OverrideCLIPDevice (1)

OverrideVAEDevice (1)

Preview from metadata [Crystools] (1)

Prompts Everywhere (1)

SaveImageKJ (2)

UnetLoaderGGUF (1)

Custom Nodes (23)

Comfyroll Studio

  • - CR Prompt Text (1)

  • - CR Text Input Switch (1)

ComfyUI

  • - PreviewImage (2)

  • - LoraLoaderModelOnly (2)

  • - ConditioningZeroOut (1)

  • - ControlNetLoader (1)

  • - VAELoader (1)

  • - VAEEncode (1)

  • - VAEDecode (1)

  • - KSampler (1)

  • - ControlNetApplyAdvanced (1)

  • - ImageScaleToTotalPixels (2)

  • - easy showAnything (3)

  • - ImageResizeKJ (2)

  • - UltimateSDUpscale (1)

  • - Seed Everywhere (1)

  • - Upscale Model Loader (1)

Checkpoints (0)

LoRAs (2)

FLUX.1\Flux_realism_lora.safetensors