My stuff

  • My Workflows

  • Liked Workflows

  • Following Workflows

Go to OpenArt main site
Upload workflow

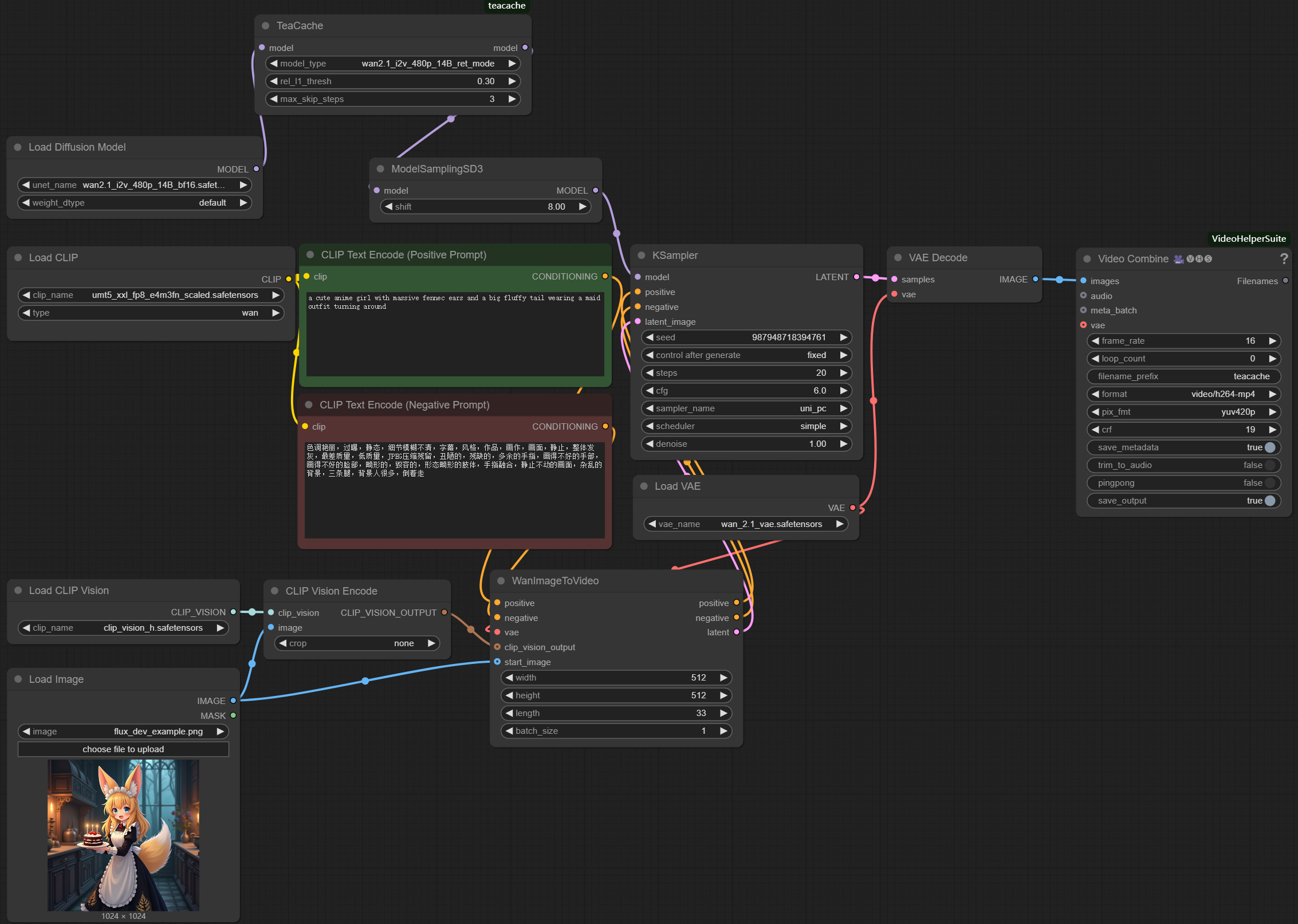
TeaCache for Wan2.1-I2V-480P-14B

5.0

0 reviews
2
2.1K
383
1
Description

TeaCache Wan2.1-I2V-480P-14B workflow, it can speedup video generation for Wan2.1:

• It can achieve a 2.3x lossless speedup and a 2.6x speedup without much visual quality degradation.

Discussion

(No comments yet)

Loading...

Author

9
5.3K
24
29.5K
    flux_dev_example.png (1.2 MB)

No reviews yet

  • - latest (9 months ago)

Primitive Nodes (3)

ModelSamplingSD3 (1)

TeaCache (1)

WanImageToVideo (1)

Custom Nodes (11)

ComfyUI

  • - VAELoader (1)

  • - CLIPTextEncode (2)

  • - LoadImage (1)

  • - CLIPLoader (1)

  • - CLIPVisionLoader (1)

  • - VAEDecode (1)

  • - CLIPVisionEncode (1)

  • - UNETLoader (1)

  • - KSampler (1)

ComfyUI-VideoHelperSuite

  • - VHS_VideoCombine (1)

Checkpoints (0)

LoRAs (0)