π Flux Regional masked LoRA and Prompt Magic: Simple Workflow for 8GB VRAM ππ₯π
5.0
0 reviewsDescription
Kanto's workflow
Make Art Magic with Masked LoRA Fun! π¨
Quick Rundown:
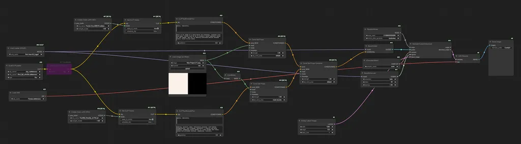
Ever wanted to apply different LoRAs and prompt to different parts of an image? This workflow for Flux does exactly that! π―
β¨ Cool Tricks:
- Customize by Mask: Each masked region gets its own LoRA and prompt. Instant creativity boost!
- Memory Hack: If your PCβs gasping for VRAM, switch Clip to CPU. Itβs slower but saves the day. π₯οΈ
- Patience Pays Off: Tested on 8GB VRAMβgive it some time to shine!
- Mask: Better to have clear separated area
Step Secrets:
- More steps mean more defined masks. Fewer steps might merge masks into one unified masterpiece.
- Example: The Orc sample needed 40 steps for epic results. Play around to see what works best! π§ββοΈ
Anyway, the new Hook nodes will try to make the image unified. Β Thus, not separated character for each mask area. Β I did not try with controlnet yet. If someone does, please share the result.
Credits:
Shoutout to Kosinkadink for sharing this gem! π
Read more here: Kosinkadink's Post
and Nerdy Rodent who made this descriptive video
Happy creating! π¨β¨
https://civitai.com/user/kanto

Loras in the workflow:
Sample images have workflow of different steps. Β Check them out for your desired result.
Discussion
(No comments yet)
Loading...
Resources (1)
Reviews
No reviews yet
Versions (1)
- latest (10 months ago)
Node Details
Primitive Nodes (11)
CLIPTextEncodeFlux (2)
ConditioningSetProperties (2)
ConditioningSetPropertiesAndCombine (1)
CreateHookLoraModelOnly (2)
OverrideCLIPDevice (1)
SetClipHooks (2)
UnetLoaderGGUF (1)
Custom Nodes (12)
ComfyUI
- VAELoader (1)
- BasicGuider (1)
- RandomNoise (1)
- KSamplerSelect (1)
- SamplerCustomAdvanced (1)
- VAEDecode (1)
- SaveImage (1)
- EmptyLatentImage (1)
- DualCLIPLoader (1)
- InvertMask (1)
- LoadImageMask (1)
- BasicScheduler (1)
Model Details
Checkpoints (0)
LoRAs (2)
Flux\RM_Robotify_v0.7M.safetensors
Flux\ck-Orcs-000016.safetensors