My stuff

  • My Workflows

  • Liked Workflows

  • Following Workflows

Go to OpenArt main site
Upload workflow

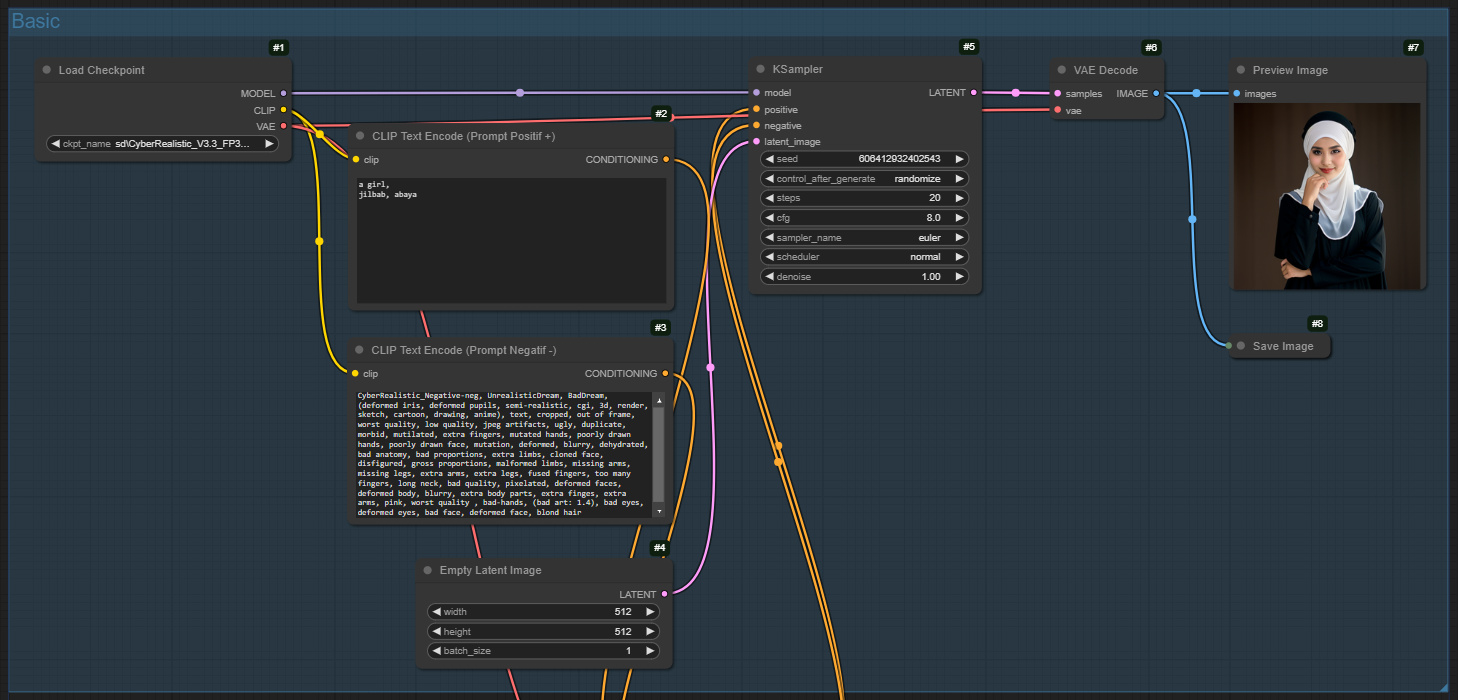
SD 1.5 (CyberRealistic) - Basic - ControlNet (pose)

5.0

0 reviews
1
2.2K
493
1
Description
Discussion

(No comments yet)

Loading...

Author

19
16.5K
38
106.6K

No reviews yet

  • - latest (a year ago)

Primitive Nodes (0)

Custom Nodes (12)

ComfyUI

  • - KSampler (1)

  • - VAEDecode (1)

  • - PreviewImage (1)

  • - EmptyLatentImage (1)

  • - SaveImage (1)

  • - CLIPTextEncode (2)

  • - CheckpointLoaderSimple (1)

  • - ControlNetApplyAdvanced (1)

  • - LoadImage (1)

  • - ControlNetLoader (1)

ComfyUI Nodes for Inference.Core

  • - AIO_Preprocessor (1)

Checkpoints (1)

sd\v1-5-pruned.safetensors

LoRAs (0)